All my websites are inaccessible

网站网址

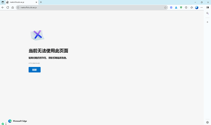
nextsoftstudio.xo.je bdpd.42web.io

错误信息

HTTP 错误 400

其他信息

ping命令:请求超时

This is an English speaking forum. Please translate future posts
I’ve done this one for you.

So the infinity free servers are set up to not respond to pings.
As for the error on both your domains, can you check that both have index.php or index.html files (no caps)

3 Likes

No issue

5 Likes

A post was split to a new topic: Website not responding

I am sorry.The browser automatically translated it before I submitted it.

2 Likes

It seems to be good and bad.

Index files are available.

Both your sites seem to be working for me.

A HTTP error 400 means - the server cannot process the request due to a client-side issue, such as malformed syntax, invalid request framing, or deceptive routing.

This suggests that there’s a problem on your side causing the site to fail. Have you tried using a VPN or a different network to see if that helps?

3 Likes

Our servers don’t respond to pings. So no, that screenshot proves literarily nothing.

4 Likes

Hello. The second screenshot’s URL is nextsoft.xo.je You only listed nextsoftstudio.xo.je and bdpd.42web.io as your websites. This looks like an accident. The first screenshot, I really don’t know. Do you still experience this? I see your sites without problem on my end.

Regarding ping, since it is disabled and confirmed multiple times, you should use a different test for network speed and latency. Here, China servers seem to find your site and infinityfree without problem (if I interpreted it correctly, 100% DNS and 200 status are all I get.)

2 Likes

This topic was automatically closed 7 days after the last reply. New replies are no longer allowed.